COMSOL Multiphysics® Simulation Software

Understand, Predict, and Optimize Real-World Designs, Devices, and Processes with Simulation

Engineers and scientists use the COMSOL Multiphysics® software to simulate designs, devices, and processes in all fields of engineering, manufacturing, and scientific research. COMSOL Multiphysics® is a simulation platform that includes fully coupled multiphysics and single-physics modeling capabilities. The Model Builder includes all of the steps in the modeling workflow — from defining geometries, material properties, and the physics that describe specific phenomena to performing computations and evaluating the results.

Once a model has been developed, the Application Builder can be used to turn it into a simulation application with a dedicated user interface that can be used by collaborators and customers who are not experts in simulation software. To help keep models and applications organized, the COMSOL Multiphysics® platform also includes the Model Manager, which is a tool for modeling and simulation management that provides version control and efficient storage.

Any combination of add-on products from the COMSOL product suite can be added to the COMSOL Multiphysics® software platform. Doing so provides access to specialized features that suit particular modeling needs, available in a user interface that always looks the same regardless of engineering field or physics phenomena.

Contact COMSOL
A power supply unit model showing the temperature of the components and the airflow as streamlines.

One Software Environment, Any Engineering Field

Add-on modules integrate directly into the COMSOL Multiphysics® platform, offering specialized capabilities for modeling single physics and multiphysics alike.

Multiphysics Modeling Provides Accurate Results

Employing modeling while also performing experiments makes it possible to optimize processes and devices quicker, more efficiently, and more accurately as compared to running experimental methods or testing prototypes alone. Developing experimentally validated models for analyses provides a deeper understanding of the design or process and, compared to a lab, offers a more convenient way to study the work at hand.

Multiphysics is often needed to accurately model a design or process. Users of COMSOL Multiphysics® are free from the restrictive nature generally associated with simulation software and have complete control over all aspects of their model. Users can be creative in a way that is impossible, or a lot harder, with traditional approaches, thanks to the ability to couple any number of physics phenomena together. For even further customization, it is possible to input user-defined physics descriptions, with associated equations and expressions, directly into the user interface.

Accurate multiphysics models consider a wide range of possible operating conditions and physical effects. This makes it possible to use models for understanding, designing, and optimizing processes and devices for realistic operating conditions.

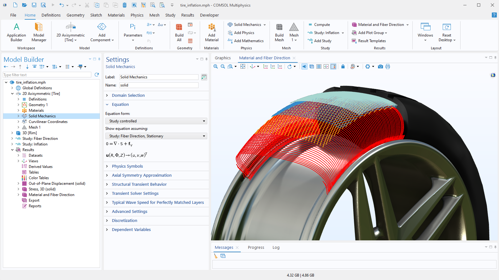
Follow a Consistent Modeling Workflow with the Model Builder

Modeling with COMSOL Multiphysics® means being able to move between simulating electromagnetics, structural mechanics, acoustics, fluid flow, heat transfer, and chemical reaction phenomena in one software environment. Physics phenomena from these areas can also be combined in a single model. The Model Builder in COMSOL Multiphysics® provides a complete simulation environment and a consistent modeling workflow from start to finish, regardless of the type of design or process that needs to be analyzed and developed.

The modeling workflow encompasses:

  • Geometry and CAD
  • Physics-based modeling
  • Equation-based modeling
  • Meshing
  • Studies and optimization
  • Solvers
  • Visualization and results evaluation

View the Model Builder Features and Functionality

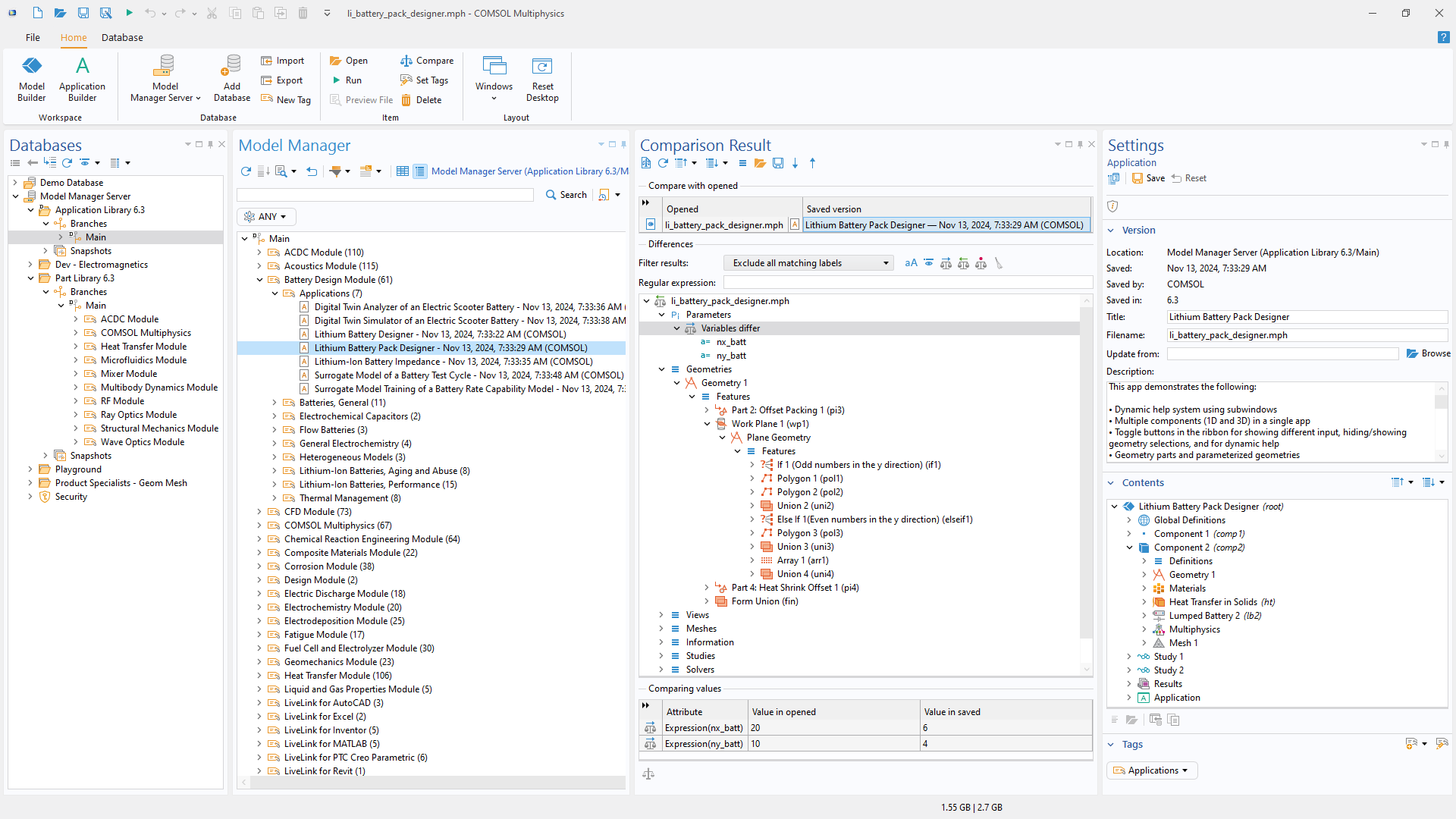
Manage Models and Simulations with the Model Manager

The Model Manager simplifies and streamlines modeling and simulation work by providing tools for managing models and apps. This includes simulation data management and ways to collaborate and centrally organize models with version control that systematically tracks changes and updates to models. The Model Manager is accessible directly from the COMSOL Multiphysics® user interface and supports the use of a local database as well as the ability to connect to a remote server database.

There are options for efficiently storing models and apps, with only relevant data of drafts and revisions, as well as auxiliary data such as CAD, mesh, and experimental data. Finding models and apps in the Model Manager is aided by user-defined tags for organizing the files and the ability to search for certain features or parameters. Access to models can be controlled with user groups and permissions.

View the Model Manager Features and Functionality

Connect Analysis, Design, and Production

In many organizations, a small group of numerical simulation experts services a much larger group of people working in product development, production, or as students studying physics phenomena and processes. To make it possible for this small group to service the much larger group, the COMSOL Multiphysics® software contains functionality for building simulation applications. The Application Builder is included in COMSOL Multiphysics® and allows simulation experts to create intuitive and very specific user interfaces for their otherwise general computational models through ready-to-use custom apps.

Applications can be tested and run through COMSOL Multiphysics® and deployed with the addition of the COMSOL Server™ or COMSOL Compiler™ products. Both products can be used to share finished applications with design teams, manufacturing departments, process operators, test laboratories, customers, and clients worldwide.

View the Application Builder Features and Functionality

Every business and every simulation need is different.

In order to fully evaluate whether or not the COMSOL Multiphysics® software will meet your requirements, you need to contact us. By talking to one of our sales representatives, you will get personalized recommendations and fully documented examples to help you get the most out of your evaluation and guide you to choose the best license option to suit your needs.

Just click on the "Contact COMSOL" button, fill in your contact details and any specific comments or questions, and submit. You will receive a response from a sales representative within one business day.

Next Step

Request a Software Demonstration